As we step into 2025, AI-powered email automation has become a game-changer for productivity. Building your own AI agent for Gmail can transform how you manage communications, prioritize messages, and handle routine email tasks. This guide introduces the key concepts of creating a custom Gmail AI assistant, with special attention to security and authentication.
Want to see exactly how it’s done? Watch our complete YouTube tutorial for a step-by-step walkthrough on how to build your own Gmail AI agent with simplified authentication.
![]()
Why Build a Custom AI Agent for Gmail?
Email overload remains a significant productivity drain for professionals. While Gmail offers smart features, a custom AI agent can provide tailored functionality specific to your workflow:
- Personalized email prioritization based on your preferences
- Automated responses to routine inquiries
- Smart categorization beyond Gmail’s default tabs
- Meeting scheduling without back-and-forth emails
- Follow-up reminders that match your communication style
- Integration with your existing applications allowing users to respond or take action directly from your platform
This last point is particularly valuable for developers and businesses with existing applications. By adding email agent functionality to your app, you create a seamless experience where users can interact with emails without leaving your ecosystem. This not only enhances the utility of your application but also increases user engagement and retention by making your platform a more central part of their workflow.
What You’ll Create
Following our YouTube tutorial, you’ll build a Gmail AI assistant that can:
- Connect securely to a user’s Gmail account
- Check for unread emails when asked
- Send email replies on the user’s behalf
- Handle the authentication flow seamlessly
- Work through both a terminal interface and a web UI
The Technical Foundation
Before diving into the tutorial, you’ll need:
- A Google account with Gmail
- Python installed on your system
- Basic understanding of Python programming
- An Arcade.dev account (free tier available)
- A few key Python packages (detailed in the tutorial)
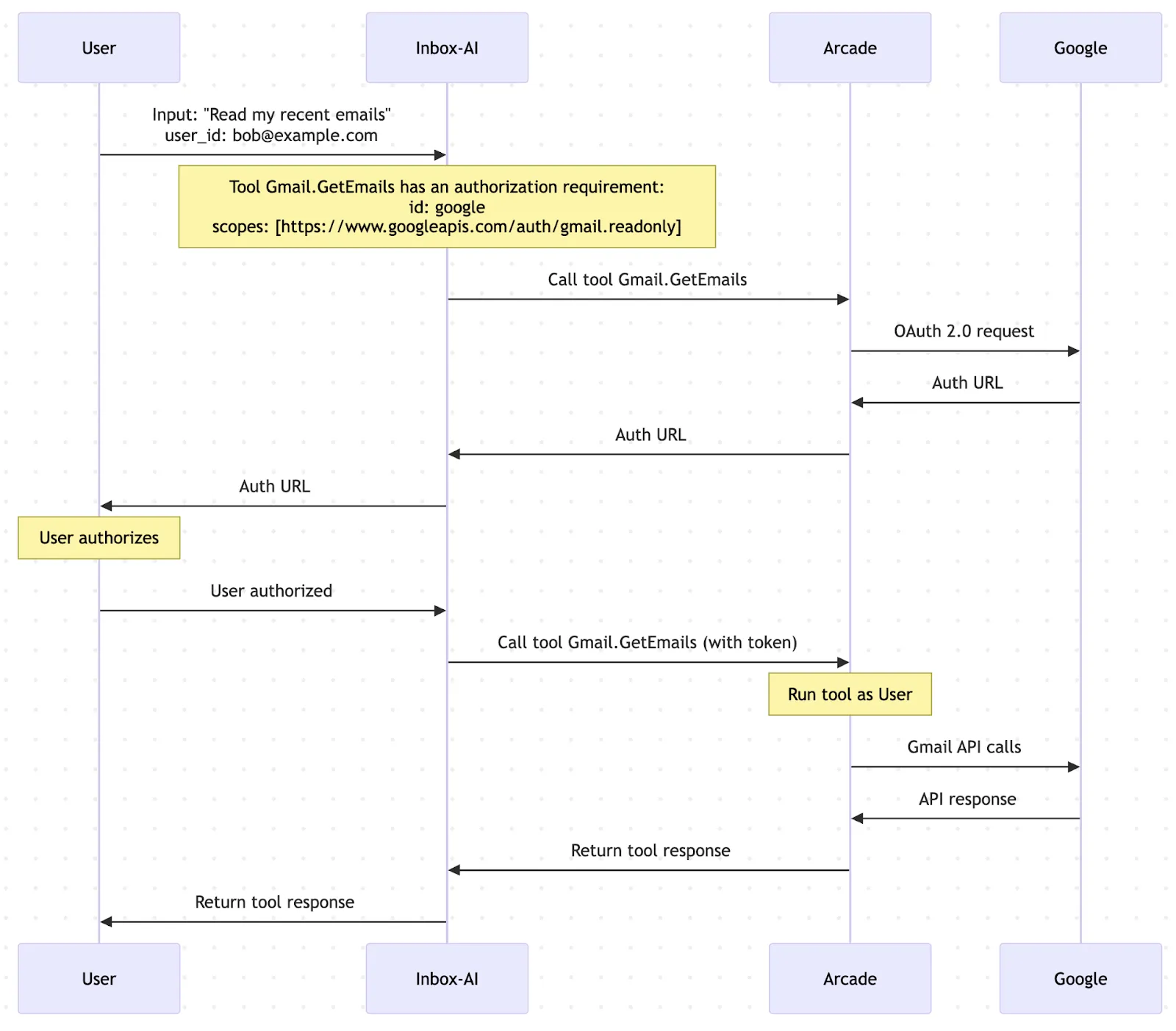
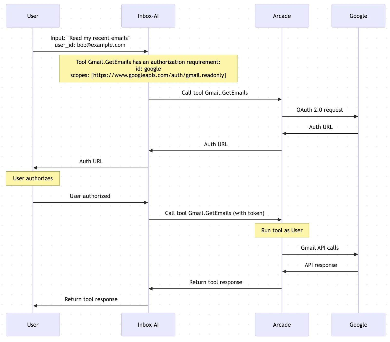
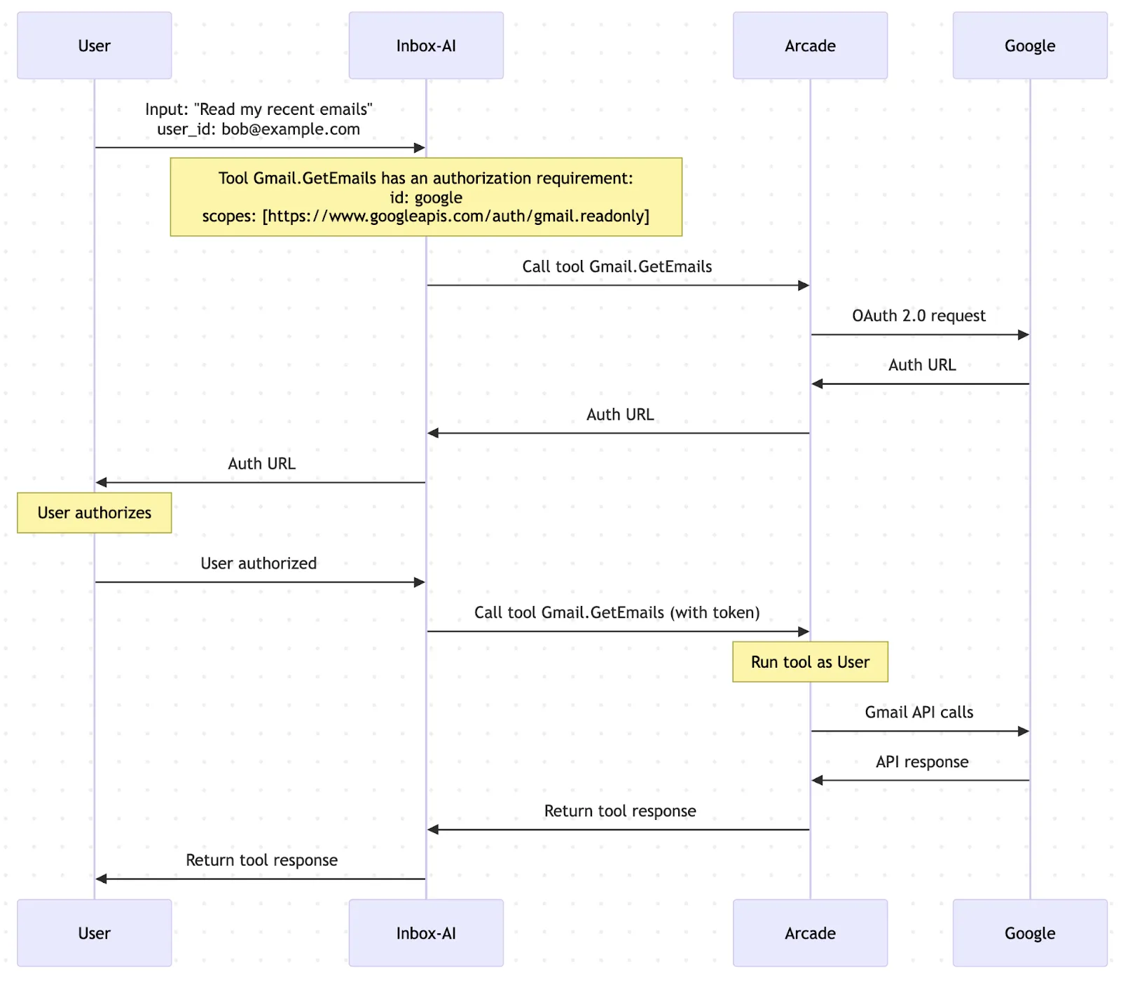
Authentication for AI Gmail Agent: The Critical First Step
Authentication is typically one of the most challenging aspects of building a Gmail AI agent. This is where our solution at Arcade.dev comes in to simplify the process significantly.
(Learn more about how to manage authentication for agents in our Complete Guide to SSO for AI Agents.)
Traditionally, implementing Gmail authentication requires:
- Setting up OAuth 2.0 credentials in Google Cloud Console
- Building secure token handling and storage
- Managing token refresh and expiration
- Implementing proper error handling for auth issues
- Handling redirects and callback URLs
Our platform at Arcade.dev handles all of this complexity for you. In the YouTube tutorial, we demonstrate how to set up authentication with just a few lines of code and an API key from our dashboard.
Implementation Overview
In our comprehensive YouTube tutorial, we walk through building two versions of the Gmail AI agent:
First, we create a simple terminal application that connects to Gmail through our API, allowing you to interact with your inbox through natural language commands.
We then upgrade to a more polished web interface using Streamlit, providing a cleaner user experience with the same powerful Gmail functionality.
Gmail Integration with Arcade’s Toolkit
The power of this solution comes from our Gmail toolkit, which gives your AI agent access to Gmail functions like:
- Sending emails
- Reading emails and threads
- Managing drafts
- Searching your inbox
By leveraging these tools through our API, your agent can perform almost any Gmail task using natural language processing.
How the Authentication Flow Works
When a user first tries to access Gmail through your agent, they’ll receive an authentication link. After clicking and approving the requested permissions, they can return to your application and immediately start using Gmail functionality.

Our system handles all the security considerations behind the scenes, including:
- Secure token storage
- Permission scoping
- User privacy protections
- Token refresh when needed
See It in Action
The most effective way to understand how to build your own Gmail AI agent is to see it demonstrated step by step. In our tutorial video, we show the entire process from setup to testing real Gmail interactions.
For the complete walkthrough and all implementation details, watch our YouTube tutorial where we build this application live. You can also get the code from our GitHub repo.
Conclusion
Building an AI agent for Gmail combines technical expertise in authentication, API integration, and artificial intelligence. With our tools at Arcade.dev, you can create a powerful assistant that transforms email management, avoiding the usual authentication headaches.
As demonstrated in the tutorial, building a Gmail AI agent with our platform is straightforward and powerful, helping you enhance productivity and communication effectiveness without getting stuck on authentication challenges.
Ready to build your own Gmail AI agent? Get started with our YouTube guide that walks through every step including authentication with Arcade.dev.


